Important

You are browsing documentation for version 6.1 of OroCommerce, supported until 2029. Read the documentation for the latest LTS version to get up-to-date information.

See our Release Process documentation for more information on the currently supported and upcoming releases.

WebsiteSearch Indexation Process 

Hint

See the Search Index documentation to get a more high-level understanding of the search index concept in the Oro application.

Trigger Reindexation 

From the Code 

The website search index is mostly event based. The reindexation is triggered using the oro_website_search.reindexation_request event and is processed by the Oro\Bundle\WebsiteSearchBundle\Event\ReindexationRequestEvent class.

This class contains the following parameters that specify the scope of the entities that have to be reindexed:

  • $websitesIds - list of website identifiers that should take part in the reindexation. When no IDs are provided, reindex affects all websites.

  • $classesNames - list of entity class names that have to be reindexed. When no classes are provided, all entities from the search index are reindexed;

  • $ids - list of entity identifiers that has to be reindexed. When no IDs are provided, all entities of the specified classes are reindexed;

  • $scheduled (default true) - boolean flag that defines whether reindexation has to be scheduled (asynchronous) or immediate (synchronous).

  • $fieldGroups - list of entity groups that needs to be reindexed. Data in the index is split into groups, and it is possible to reindex only particular groups(s) to reduce the load on the application and engine. This approach is called partial indexation. Partial indexation is a good option both for synchronous and asynchronous indexation when you need to update one, or multiple field groups. Supported field groups are: main, collection_sort_order, image, category_sort_order, visibility, pricing, order, customer_recommendation_action, customer_recommendation_revenue, inventory (multiple values allowed).

For example:

  • $websitesIds = [], $classesNames = [‘Oro\Bundle\ProductBundle\Entity\Product’], $ids = [1,2,3], $scheduled = false

    This combination of parameter values requests immediate reindex of the products with IDs 1, 2 and 3 for all websites (e.g. when the prices for products with IDs 1, 2, and 3 were updated).

  • $websitesIds = [2], $classesNames = [], $ids = [], $scheduled = true - whole search index scope (all entities)

    These values call for scheduled (asynchronous) reindex of the website with ID=2, for example, after this website was created.

Sample reindexation triggered from the code:

use Symfony\Component\EventDispatcher\EventDispatcherInterface;
use Oro\Bundle\WebsiteSearchBundle\Event\ReindexationRequestEvent;

/** @var EventDispatcherInterface $eventDispatcher */
$eventDispatcher = $this->container->get('event_dispatcher');

// reindexation scope - $websitesIds = [2], $classesNames = [], $ids = [], $scheduled = true
$event = new ReindexationRequestEvent([], [2]);
$eventDispatcher->dispatch($reindexationEvent, ReindexationRequestEvent::EVENT_NAME);

From the CLI 

Alternatively, you may trigger reindexation from the CLI using the oro:website-search:reindex command with the following optional parameters:

  • website-id (optional) - identifier of the website the reindexing applies to;

  • class (optional) - names of the entities that have to be reindexed; Note, optional only if ids option is empty

  • scheduled (optional) - enables indexation via the message consumers;

  • ids (optional) - allows entering range of entity IDs to process incl. splitting.

Below is an example of the reindex triggered via CLI:

$ php bin/console oro:website-search:reindex --website-id=2
Starting reindex task for all mapped entities and website ID 2...
Reindex finished successfully.

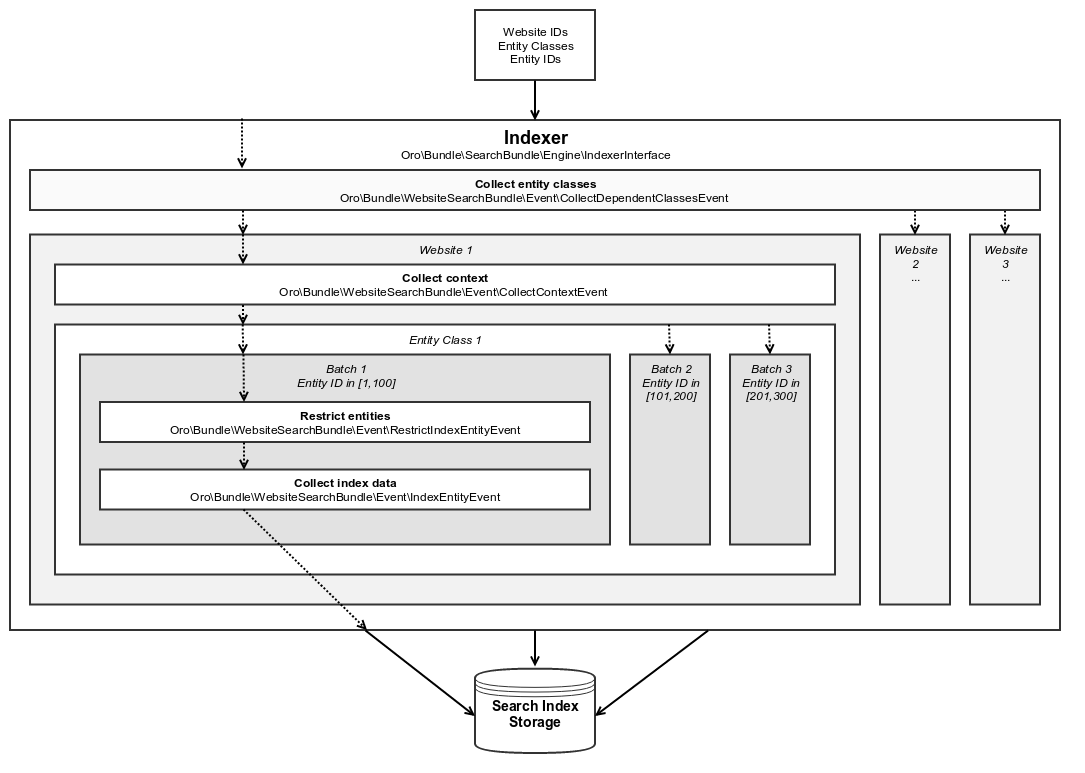
Search Indexer 

Search indexer class is responsible for putting the entity information into the search index and should implement the Oro\BundleSearchBundle\Engine\IndexerInterface interface. Default synchronous indexer is accessible via the oro_website_search.indexer service.

Search Indexer

For indexation, indexer performs the following steps:

  1. Defines the list of allowed websites and collects the list of entities that has to be indexed.

  2. Collects current context for every website found at the first step.

  3. Starts the indexation process for every affected entity in a scope of the specific website.

  4. Splits indexation of the specific entity into batches by entity identifiers, collects index data and saves them in search index storage.

Search Indexer Events 

The following sections describe events that are triggered during the indexation of data for website search:

Collect Dependent Entity Classes 

Name: oro_website_search.event.collect_dependent_classes

Class: Oro\Bundle\WebsiteSearchBundle\Event\CollectDependentClassesEvent

The event collects the list of all entity classes which have to take part in the indexation. Apart from the main entity class, the list may include other entities, e.g. indexation of customers might require indexation of orders.

Collect Context 

Name: oro_website_search.event.collect_context

Class: Oro\Bundle\WebsiteSearchBundle\Event\CollectContextEvent

The event is used to collect data that has to be consistent during the indexation. For example, the environment-related variables may change value during the indexation, but the indexation process must rely on the values that were actual when indexation started. This event is triggered for every affected website, so the environment-related variables (e.g system configuration values defined for a website) should be defined in the website scope. All the necessary data should be added to the indexation context.

Restrict Entities 

Name: oro_website_search.event.restrict_index_entity

Class: Oro\Bundle\WebsiteSearchBundle\Event\RestrictIndexEntityEvent

This event is used to restrict the list of entities that has to be stored in the search index. For example, a search should work only with the products that are enabled and are in stock. To restrict entities, add required conditions to the ORM query builder. Later it is used to retrieve entities that have to be indexed.

Collect Index Data 

Name: oro_website_search.event.index_entity

Class: Oro\Bundle\WebsiteSearchBundle\Event\IndexEntityEvent

This is the most important event because it collects the data that should be persisted to the search index. This event contains a batch of entities that have to be indexed, and you (being a developer) extract the information for the index from entities or other sources, and feed it to the event and put to the search index on the later stage. To make data collection faster and more efficient, the entities are passed in batches (default batch size is 100 entities). In most cases, you can get all the required information using just one request instead of triggering a separate request for every entity. The event also supports work with placeholders, so you can get all the related information and put it into the search index according to the specified placeholders.

Configure a New Placeholder Type 

If you need to add another placeholder type which is not declared yet, you will need to declare it by implementing AbstractPlaceholder and register it with the website_search.placeholder tag.

namespace Acme\Bundle\DemoBundle\WebsiteSearch;

use Oro\Bundle\WebsiteSearchBundle\Placeholder\AbstractPlaceholder;

class FooPlaceholder extends AbstractPlaceholder
{
    const NAME = 'FOO_ID';

    #[\Override]
    public function getPlaceholder(): string
    {
        return self::NAME;
    }

    #[\Override]
    public function getDefaultValue(): string
    {
        return '0';
    }
}
services:
    acme_demo.website_search.foo_placeholder:
        class: Acme\Bundle\DemoBundle\WebsiteSearch\FooPlaceholder
        tags:
            - { name: website_search.placeholder }

Asynchronous Search Indexer 

The website search supports two types of indexation: immediate (synchronous) and scheduled (asynchronous). Regular indexer works synchronously, so you have to wait until indexation is finished. Asynchronous indexer sends a message to the Message Queue to process it later by workers.

Default asynchronous indexer is implemented in the Oro\Bundle\WebsiteSearchBundle\Engine\AsyncIndexer class and is accessible via the oro_website_search.async.indexer service. To trigger asynchronous indexation, you should trigger ReindexationRequestEvent event and set $scheduled parameter to true.

Asynchronous indexer is using Oro\Bundle\WebsiteSearchBundle\Engine\AsyncMessaging\ReindexMessageGranularizer to split message per entity and websiteId. What the request message granularizer does:

  • on 1 indexation request message to handle entity Product within all websites [1, 2, 3, 4, 5] it splits the message into 5 separate groups, that allows handling each Product entity with each websiteId separately

  • on messages that contain large amounts of entityIds, it splits entityIds table into smaller chunks, for example 1000 entityIds will be split into 10 messages with 100 entityIds each

For each message Oro\Bundle\WebsiteSearchBundle\Engine\AsyncMessaging\SearchMessageProcessor builds jobs with unique names to avoid parallel reindexation of same sets of entities, and runs them unique performing actual reindexation. In case, no parameters have been passed (empty class and context), the job will NOT be run as unique.

Asynchronous indexer can send messages with the following topics:

  • oro.website.search.indexer.save - save list of specified entities to the search index;

  • oro.website.search.indexer.delete - delete list of specified entities from the search index;

  • oro.website.search.indexer.reset_index - reset (clear) the entire index or a specific entity class in it;

  • oro.website.search.indexer.reindex - reindex the entire index or a specific part of it.

Example 

Let’s assume that you have the following index structure and want to index the product data:

Oro\Bundle\ProductBundle\Entity\Product:
    alias: oro_product_WEBSITE_ID
    fields:
        -
            name: sku
            type: text
        -
            name: names_LOCALIZATION_ID
            type: text
        -
            name: all_text_LOCALIZATION_ID
            type: text
            store: false

Below is an example of the index listener for the index structure above:

use Oro\Bundle\ProductBundle\Entity\Product;
use Oro\Bundle\WebsiteBundle\Provider\AbstractWebsiteLocalizationProvider;
use Oro\Bundle\WebsiteBundle\Provider\WebsiteLocalizationProvider;
use Oro\Bundle\WebsiteSearchBundle\Event\IndexEntityEvent;
use Oro\Bundle\WebsiteSearchBundle\Manager\WebsiteContextManager;

class WebsiteSearchProductIndexerListener
{
    private WebsiteContextManager $websiteContextManager;

    private WebsiteLocalizationProvider $websiteLocalizationProvider;

    public function __construct(
        AbstractWebsiteLocalizationProvider $websiteLocalizationProvider,
        WebsiteContextManager $websiteContextManager
    ) {
        $this->websiteLocalizationProvider = $websiteLocalizationProvider;
        $this->websiteContextManager = $websiteContextManager;
    }

    public function onWebsiteSearchIndex(IndexEntityEvent $event)
    {
         if (!$this->hasContextFieldGroup($event->getContext(), 'main')) {
        return;

        // get current website ID
        $websiteId = $this->websiteContextManager->getWebsiteId($event->getContext());
        if (!$websiteId) {
            $event->stopPropagation();
            return;
        }

        // get all entities that have to be indexed
        /** @var Product[] $products */
        $products = $event->getEntities();

        // get all localizations of the current website
        $localizations = $this->websiteLocalizationProvider->getLocalizationsByWebsiteId($websiteId);

        // iterate over entities that have to be indexed
        foreach ($products as $product) {
            // add non localized field to search index
            $event->addField($product->getId(), 'sku', $product->getSku(), true);

            // add localized field to search index
            foreach ($localizations as $localization) {
                $event->addPlaceholderField(
                    $product->getId(),
                    'names_LOCALIZATION_ID',
                    (string)$product->getName($localization),
                    ['LOCALIZATION_ID' => $localization->getId()],
                    true
                );
            }
        }
    }
}

Service declaration for such listener might look like the following example:

services:
    oro_product.event_listener.website_search_index:
        class: Oro\Bundle\ProductBundle\EventListener\WebsiteSearchProductIndexerListener
        arguments:
            - '@oro_website.provider.website_localization'
            - '@oro_website_search.manager.website_context_manager'
        tags:
            - { name: kernel.event_listener, event: oro_website_search.event.index_entity.product, method: onWebsiteSearchIndex }

This listener has two dependencies: a AbstractWebsiteLocalizationProvider (usually represented by the oro_website.provider.website_localization service) and a WebsiteContextManager (usually represented by the oro_website_search.manager.website_context_manager service). The listener uses the oro_website_search.event.index_entity.product event name, and the product suffix means that this listener is called only for the product indexation. To call a method for all entities, use the event without suffix (oro_website_search.event.index_entity).

First, indexation method extracts website ID from the context. If the website is not found (e.g. it was removed or became not accessible), indexation stops. Otherwise, the method gets the list of products from the event and the list of localizations for the current website. Finally, the required data is extracted from entities and is added to the event.

To add plain data without a placeholder, handle the event by calling the addField method. Pass the following information: identifier of the entity (required), field name (required), field value (required) and whether this value should appear in all_text fields (optional, default false).

To add data with a placeholder, handle the by calling the addPlaceholderField method for every data combination that has to be stored in a search index. The method accepts identifier of the entity (required), field name (required), field value (required), the list of placeholders with their values (required ) and a flag that states whether this value should appear in all_text fields (optional, default false).

Let’s assume that Oro application has two websites and two localizations:

  • Global website (ID=1) supports two localizations (English ID=1 and Russian ID=2);

  • Russian website (ID=2) supports one localization (Russian ID=2).

And here is what search index might contain after the indexation:

oro_product_1

{
    1: {
        sku: "PR1",
        names_1: "First product",
        names_2: "Первый продукт",
        all_text_1: "PR1 First product",
        all_text_2: "PR1 Первый продукт",
    },
    2: {
        sku: "PR2",
        names_1: "Second product",
        names_2: "Второй продукт",
        all_text_1: "PR2 Second product",
        all_text_2: "PR2 Второй продукт",
    }
}

oro_product_2

{
    1: {
        sku: "PR1",
        names_2: "Первый продукт",
        all_text_2: "PR1 Первый продукт",
    },
    2: {
        sku: "PR2",
        names_2: "Второй продукт",
        all_text_2: "PR2 Второй продукт",
    }
}

Partial Indexation 

Partial indexation is a feature that reduces the load on the engine by updating the index partially.

Index Groups 

The index is divided into groups ($fieldGroups), each group includes specific fields that should be used in the update process.

Out of the box, the following indexation field groups are configured for the Product entity:

  • main - all values that affect the all_text fields (ID, SKU, units, type, attribute, etc.)

  • category_sort_order - product sort order in categories.

  • collection_sort_order - product sort order in collections.

  • image - product images.

  • inventory - product inventory.

  • pricing - product prices.

  • visibility - product visibility.

  • order - last ordered date.

Group Configuration 

To configure partial indexation, update the website_search.yml configuration file and add a group field to the fields section.

An example configuration:

Oro\Bundle\ProductBundle\Entity\Product:
fields:
    -
        name: minimal_price_CPL_ID_CURRENCY_UNIT
        type: decimal
        group: pricing
    -
        name: minimal_price_CPL_ID_CURRENCY
        type: decimal
        group: pricing

    -   name: minimal_price_PRICE_LIST_ID_CURRENCY_UNIT
        type: decimal
        group: pricing

    -   name: minimal_price_PRICE_LIST_ID_CURRENCY
        type: decimal
        group: pricing

To specify the field groups that should be reindexed, add the indexation context parameter (e.g., partial). It indicates which parts of the search index document should be updated. The event listeners responsible for the re-indexation check this parameter and decide whether to collect the required data or skip it.

An example of the indexation request for a pricing field group:

namespace Acme\Bundle\DemoBundle\Index;

use Symfony\Component\EventDispatcher\EventDispatcherInterface;
use Oro\Bundle\WebsiteSearchBundle\Event\ReindexationRequestEvent;

class FooReindexProductPricing
{
    public function triggerReindex(): void
    {
        /** @var EventDispatcherInterface $eventDispatcher */
        $eventDispatcher = $this->container->get('event_dispatcher');

        $event = new ReindexationRequestEvent([Product::class], [], [], true, ['pricing']);
        $eventDispatcher->dispatch($event, ReindexationRequestEvent::EVENT_NAME);
    }
}

To restrict index processing for a specific group, use ContextTrait.

An example of the indexation listener for a pricing field group:

namespace Acme\Bundle\DemoBundle\EventListener;

use Oro\Bundle\WebsiteSearchBundle\Engine\Context\ContextTrait;

class FooProductPricingIndexerListener
{
    use ContextTrait;

    public function onProductSearchIndex(IndexEntityEvent $event)
    {
        if (!$this->hasContextFieldGroup($event->getContext(), 'pricing')) {
            return;
        }

        // ...
    }
}

Note

Keep in mind that to include the field data in ALL TEXT, you must use the main field group only.