Important

You are browsing documentation for version 6.1 of OroCommerce, supported until 2029. Read the documentation for the latest LTS version to get up-to-date information.

See our Release Process documentation for more information on the currently supported and upcoming releases.

Actions 

The action is a set of processors that handle a request.

Each action has two required elements:

  • context - An object that stores the input and output data and shares data between processors.

  • main processor - The main entry point for an action. This class is responsible for creating the context and executing all worker processors.

For more details about these elements, see the Creating a New Action section.

The following table shows all actions provided out-of-the-box:

Action Name

Description

get

Returns an entity by its identifier.

get_list

Returns a list of entities.

delete

Deletes an entity by its identifier.

delete_list

Deletes a list of entities.

create

Creates a new entity.

update

Updates an existing entity.

update_list

Updates a list of entities of the same type.

get_subresource

Returns a list of related entities represented by a relationship.

update_subresource

Updates an entity or entities (depending on the association type) connected to an entity to which the sub-resource belongs. This action does not have the default implementation, additional processors should be added for each sub-resource

add_subresource

Adds an entity or entities (depending on the association type) connected to an entity to which the sub-resource belongs. This action does not have a default implementation, additional processors should be added for each sub-resource.

delete_subresource

Deletes an entity or entities (depending on the association type) connected to an entity to which the sub-resource belongs. This action does not have the default implementation, additional processors should be added for each sub-resource.

get_relationship

Returns relationship data.

update_relationship

Updates the “to-one” relationship and completely replaces all members of the “to-many” relationship.

add_relationship

Adds one or several entities to a relationship. This action is applicable only to “to-many” relationships.

delete_relationship

Deletes one or several entities from a relationship. This action is applicable only to “to-many” relationships.

options

Returns communication options for a resource.

customize_loaded_data

Makes modifications to the data loaded by the get, get_list and get_subresource actions.

customize_form_data

Makes modifications to and validation of the submitted data, and entities to be persisted into the database by the create, update, update_relationship, add_relationship and delete_relationship actions.

get_config

Returns the configuration of an entity.

get_metadata

Returns metadata of an entity.

normalize_value

Converts a value to a requested data type.

collect_resources

Returns a list of all resources accessible through the API.

collect_subresources

Returns a list of all sub-resources accessible through the API for a given entity type.

not_allowed

Builds a response for the case when a request does not match any public action, e.g., when the HTTP method is not supported for the REST API request.

unhandled_error

Builds a response for the case when an unexpected error happens before any public action is started.

batch_update

Used by the update_list action to update/create a set of entities of the same type.

batch_update_item

Used by the batch_update action to update/create an entity that is part of a batch operation.

See the Processors section for more details on creating a processor.

You can use the oro:api:debug command to display the list of all available actions and processors.

Public Actions 

get Action 

This action is intended to retrieve an entity by its identifier. For more details, see the Fetching Data section of the JSON:API specification.

The route name for REST API: oro_rest_api_item.

The URL template for REST API: /api/{entity}/{id}.

The HTTP method for REST API: GET.

The context class: GetContext. Also see Context class for more details.

The main processor class: GetProcessor.

Existing worker processors: processors.get.yml, processors.shared.yml. Run php bin/console oro:api:debug get to display the list of processors.

This action has the following processor groups:

Group Name

Responsibility of Processors

Description

initialize

Context initialization.

Processors from this group are executed during the generation of the API documentation.

resource_check

Checking whether the requested resource type is accessible via API.

normalize_input

Preparing the input data to be used by processors from the next groups.

security_check

Checking whether access to the requested resource type is granted.

To add a new processor to this group, include it to the security_check group of actions that execute this action. For example, compare with the security_check group of the create or update actions.

build_query

Building a query required to load the data.

load_data

Loading data.

Use the customize_loaded_data action to modify loaded data.

data_security_check

Checking whether access to the loaded data is granted.

Use the same rules as for the security_check group to add a new processor to this group.

normalize_data

Converting the loaded data into an array.

In most cases, the processors from this group are skipped because the EntitySerializer loads most entities and returns already normalized data. For details, see LoadEntityByEntitySerializer.

finalize

Final validation of the loaded data and adding response headers.

normalize_result

Building the action result.

The processors from this group are executed even if a processor from previous groups throws an exception. For implementation details, see NormalizeResultActionProcessor.

The following diagram shows the main data flow for this action:

Data flow for the get action

See the handleGet method of RequestActionHandler as an example.

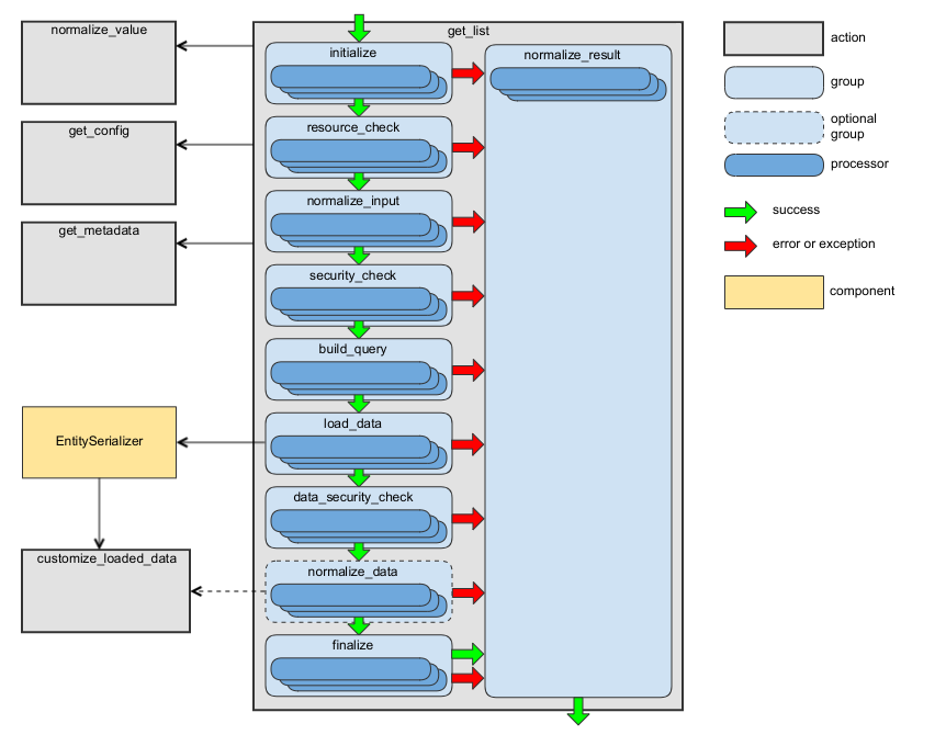
get_list Action 

This action retrieves a list of entities. For more details, see the Fetching Data section of the JSON:API specification.

The route name for REST API: oro_rest_api_list.

The URL template for REST API: /api/{entity}.

The HTTP method for REST API: GET.

The context class: GetListContext. Also see Context class for more details.

The main processor class: GetListProcessor.

Existing worker processors: processors.get_list.yml, processors.shared.yml. Run php bin/console oro:api:debug get_list to list the processors.

This action has the following processor groups:

Group Name

Responsibility of Processors

Description

initialize

Context initialization.

Processors from this group are executed during the generation of the API documentation.

resource_check

Checking whether the requested resource type is accessible via API.

normalize_input

Preparing the input data to be used by processors from the next groups.

security_check

Checking whether access to the requested resource type is granted.

build_query

Building a query required to load data.

load_data

Loading data.

Use the customize_loaded_data action to modify loaded data.

data_security_check

Checking whether access to the loaded data is granted.

normalize_data

Converting the loaded data into an array.

In most cases, the processors from this group are skipped because the EntitySerializer loads most entities and returns already normalized data. For details see LoadEntitiesByEntitySerializer.

finalize

Final validation of the loaded data and adding response headers.

normalize_result

Building the action result.

The processors from this group are executed even if a processor from one of the previous groups throws an exception. For implementation details, see NormalizeResultActionProcessor.

The following diagram shows the main data flow for this action:

Data flow for get_list action

See the handleGetList method of RequestActionHandler as an example.

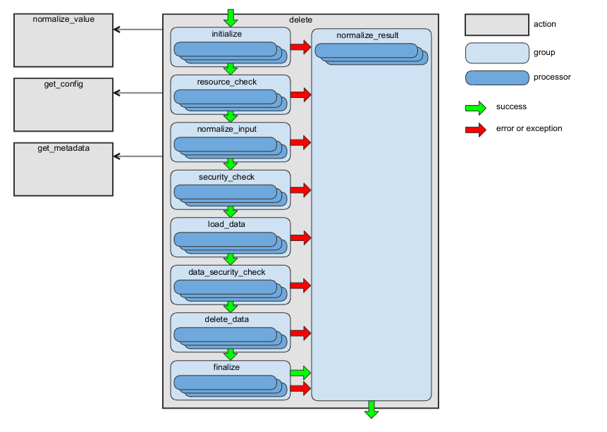
delete Action 

This action deletes an entity by its identifier. For more details, see the Deleting Resources section of the JSON:API specification.

The route name for REST API: oro_rest_api_item.

The URL template for REST API: /api/{entity}/{id}.

The HTTP method for REST API: DELETE.

The context class: DeleteContext. Also see Context class for more details.

The main processor class: DeleteProcessor.

Existing worker processors: processors.delete.yml, processors.shared.yml. Run php bin/console oro:api:debug delete to list the processors.

This action has the following processor groups:

Group Name

Responsibility of Processors

Description

initialize

Context initialization.

Processors from this group are executed during the generation of the API documentation.

resource_check

Checking whether the requested resource type is accessible via API.

normalize_input

Preparing the input data to be used by processors from the next groups.

security_check

Checking whether access to the requested resource type is granted.

load_data

Loading an entity to be deleted.

data_security_check

Checking whether access to the loaded data is granted.

delete_data

Deleting an entity.

finalize

Adding response headers.

normalize_result

Building the action result.

The processors from this group are executed even if any processor from previous groups throws an exception. For implementation details, see NormalizeResultActionProcessor.

The following diagram shows the main data flow for this action:

Data flow for delete action

See the handleDelete method of RequestActionHandler as an example.

delete_list Action 

This action deletes a list of entities.

The entities list is built based on input filters. You must specify at least one filter, otherwise, you will get an error.

By default, the maximum number of entities that can be deleted by one request is 100, see the max_delete_entities option in General Configuration. This limit minimizes the impact on the server. You can change this limit for an entity in Resources/config/oro/api.yml but test it carefully as a higher limit can significantly impact the server. See an example of changing the default limit in the How To topic.

The route name for REST API: oro_rest_api_list.

The URL template for REST API: /api/{entity}.

The HTTP method for REST API: DELETE.

The context class: DeleteListContext. See the Context class for more details.

The main processor class: DeleteListProcessor.

Existing worker processors: processors.delete_list.yml, processors.shared.yml. Run php bin/console oro:api:debug delete_list to display the list of processors.

This action has the following processor groups:

Group Name

Responsibility of Processors

Description

initialize

Context initialization.

Processors from this group are executed during the generation of the API documentation.

resource_check

Checking whether the requested resource type is accessible via API.

normalize_input

Preparing the input data to be used by processors from the next groups.

security_check

Checking whether access to the requested resource type is granted.

build_query

Building a query that loads a list of entities to be deleted.

load_data

Loading the list of entities to be deleted.

data_security_check

Checking whether access to the loaded data is granted.

delete_data

Deleting the list of entities.

finalize

Adding response headers.

normalize_result

Building the action result.

The processors from this group are executed even if a processor from previous groups throws an exception. For implementation details, see NormalizeResultActionProcessor.

The following diagram shows the main data flow for this action:

Data flow for delete_list action.

See the handleDeleteList method of RequestActionHandler as an example.

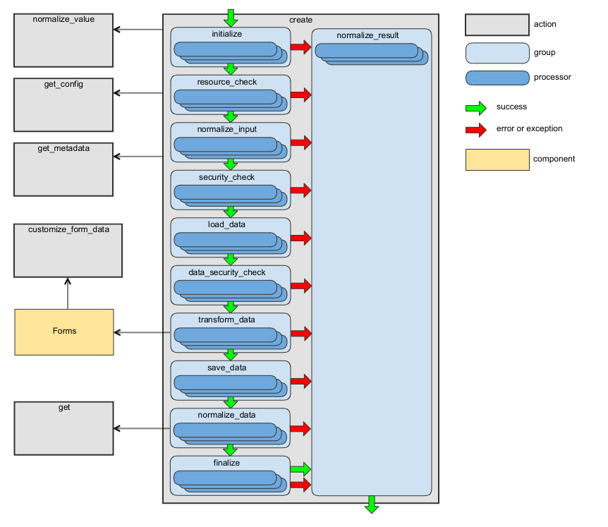
create Action 

This action creates a new entity. For more details, see the Creating Resources section of the JSON:API specification.

The route name for REST API: oro_rest_api_list.

The URL template for REST API: /api/{entity}.

The HTTP method for REST API: POST.

The context class: CreateContext. See Context class for more details.

The main processor class: CreateProcessor.

Existing worker processors: processors.create.yml, processors.shared.yml. Run php bin/console oro:api:debug create to display the list of processors.

This action has the following processor groups:

Group Name

Responsibility of Processors

Description

initialize

Context initialization.

Processors from this group are executed during the generation of the API documentation.

resource_check

Checking whether the requested resource type is accessible via API.

normalize_input

Preparing input data to be used by processors from the next groups.

security_check

Checking whether access to the requested resource type is granted.

If you add your own security processor in the security_check group of the get action, add it to this group as well. It is required because the VIEW permission is checked here: the created entity should be returned in the response, and the security_check group of the get action is disabled by oro_api.load_normalized_entity processor.

load_data

Creating a new entity object.

data_security_check

Checking whether access to the loaded data is granted.

Use the same rules as for the security_check group to add a new processor to this group.

transform_data

Building a Symfony Form and using it to transform and validate the request data.

save_data

Persisting an entity.

Use the customize_form_data action to modify and validate submitted data and entities to be persisted into the database.

normalize_data

Converting created entity into array.

finalize

Adding response headers.

normalize_result

Building the action result.

The processors from this group are executed even if a processor from previous groups throws an exception. For implementation details, see NormalizeResultActionProcessor. Processors from this group are not executed for 4.

The following diagram shows the main data flow for this action:

Data flow for the create action

See the handleCreate method of RequestActionHandler as an example.

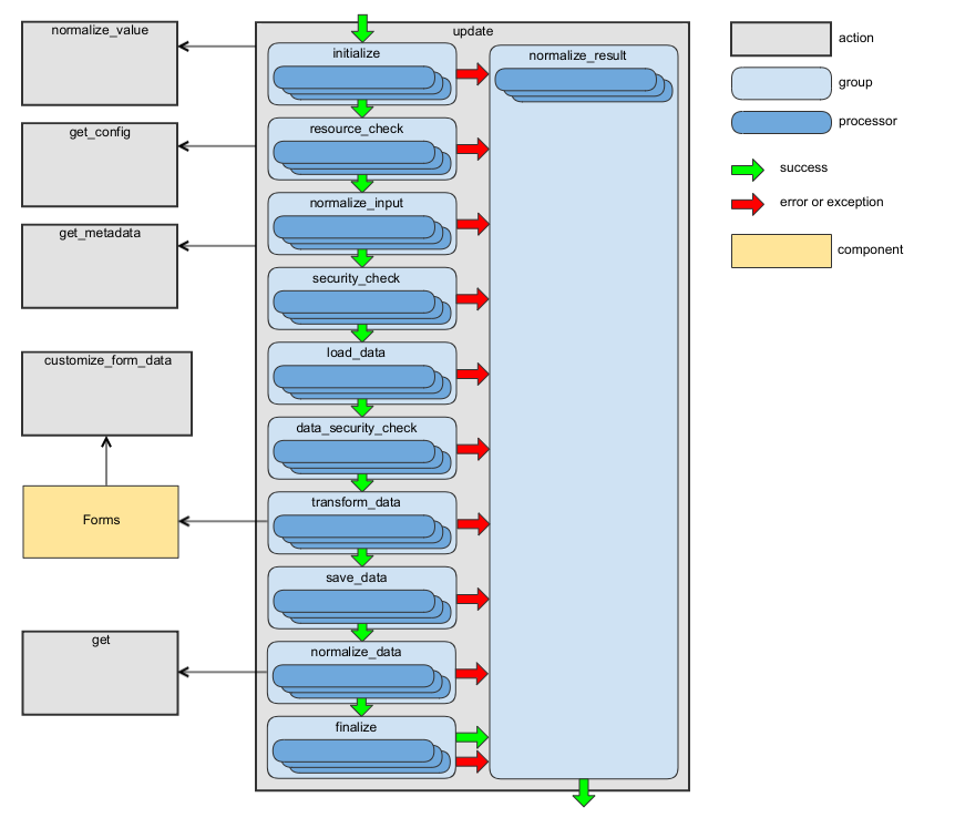
update Action 

This action updates an entity. For more details, see the Updating Resources section of the JSON:API specification.

The route name for REST API: oro_rest_api_item.

The URL template for REST API: /api/{entity}/{id}.

The HTTP method for REST API: PATCH.

The context class: UpdateContext. Also see Context class for more details.

The main processor class: UpdateProcessor.

Existing worker processors: processors.update.yml, processors.shared.yml. Run php bin/console oro:api:debug update to display the list of processors.

This action has the following processor groups:

Group Name

Responsibility of Processors

Description

initialize

Context initialization.

Processors from this group are executed during the generation of the API documentation.

resource_check

Checking whether the requested resource type is accessible via API.

normalize_input

Preparing the input data to be used by processors from the next groups.

security_check

Checking whether access to the requested resource is granted.

When you add a new processor to the security_check group of the get action, add it to this group as well. This is necessary because the VIEW permission is checked here: the updated entity should be returned in the response, and the security_check group of the get action is disabled by the oro_api.load_normalized_entity processor.

load_data

Loading an entity object to be updated.

data_security_check

Checking whether access to the loaded data is granted.

Use the same rules as for the security_check group to add a new processor to this group.

transform_data

Building a Symfony Form and using it to transform and validate the request data.

save_data

Persisting an entity.

Use the customize_form_data action to modify and validate submitted data, and entities to be persisted into the database.

normalize_data

Converting updated entity into an array.

finalize

Adding response headers.

normalize_result

Building the action result.

The processors from this group are executed even if a processor from previous groups throws an exception. For implementation details, see NormalizeResultActionProcessor.

The following diagram shows the main data flow for this action:

Data flow for update action

See the handleUpdate method of RequestActionHandler as an example.

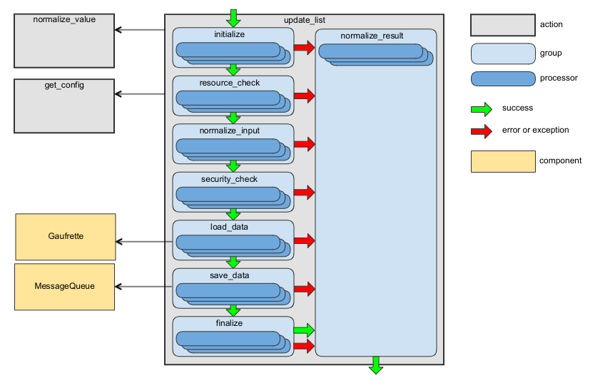
update_list Action 

This action is intended to create or update the list of entities of the same type.

The action works as an asynchronous operation. The result of this action is the initial status of the created asynchronous operation and the Content-Location response header that contains an URL of API resource of this operation.

The action is disabled by default. See Batch API documentation for details on enabling it for an API resource.

The route name for REST API: oro_rest_api_list.

The URL template for REST API: /api/{entity}.

The HTTP method for REST API: PATCH.

The context class: UpdateListContext. See Context class for more details.

The main processor class: UpdateListProcessor.

Existing worker processors: processors.update_list.yml, processors.shared.yml. Run php bin/console oro:api:debug update_list to display the list of processors.

This action has the following processor groups:

Group Name

Responsibility of Processors

Description

initialize

Context initialization

Processors from this group are executed during the generation of the API documentation.

resource_check

Checking whether the requested resource type is accessible via API.

normalize_input

Preparing the input data to be used by processors from the next groups.

security_check

Checking whether access to the requested resource is granted.

When you add a new processor to the security_check group of the get action, add it to this group as well. This is necessary because the VIEW permission is checked here: the updated entity should be returned in the response, and the security_check group of the get action is disabled by the oro_api.load_normalized_entity processor.

load_data

Loading a request data to the storage.

save_data

Creating an asynchronous batch operation.

finalize

Adding response headers.

normalize_result

Building the action result.

The processors from this group are executed even if a processor from previous groups throws an exception. For implementation details, see NormalizeResultActionProcessor.

The following diagram shows the main data flow for this action:

Data flow for update_list action

See the handleUpdateList method of RequestActionHandler as an example.

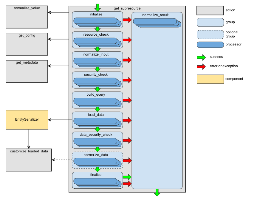
get_subresource Action 

This action retrieves an entity (for the “to-one” relationship) or a list of entities (for the “to-many” relationship) connected to the entity by a given association. For more details, see the Fetching Resources section of the JSON:API specification.

The route name for REST API: oro_rest_api_subresource.

The URL template for REST API: /api/{entity}/{id}/{association}.

The HTTP method for REST API: GET.

The context class: GetSubresourceContext. Also see SubresourceContext class for more details.

The main processor class: GetSubresourceProcessor.

Existing worker processors: processors.get_subresource.yml, processors.shared.yml. Run php bin/console oro:api:debug get_subresource to display the list of processors.

This action has the following processor groups:

Group Name

Responsibility of Processors

Description

initialize

Context initialization.

Processors from this group are executed during the generation of the API documentation.

resource_check

Checking whether the requested resource type is accessible via API.

normalize_input

Preparing the input data to be used by processors from the next groups.

security_check

Checking whether access to the requested resource type is granted.

build_query

Building a query to use to load data.

load_data

Loading data.

Use the customize_loaded_data action to modify loaded data.

data_security_check

Checking whether access to the loaded data is granted.

normalize_data

Converting the loaded data into an array.

In most cases, the processors from this group are skipped because the EntitySerializer loads most entities and returns already normalized data. For details see LoadEntityByEntitySerializer and LoadEntitiesByEntitySerializer.

finalize

Final validation of the loaded data and adding response headers.

normalize_result

Building the action result.

The processors from this group are executed even if a processor from previous groups throws an exception. For implementation details, see NormalizeResultActionProcessor.

The following diagram shows the main data flow for this action:

Data flow for get_subresource action

See the handleGetSubresource method of RequestActionHandler as an example.

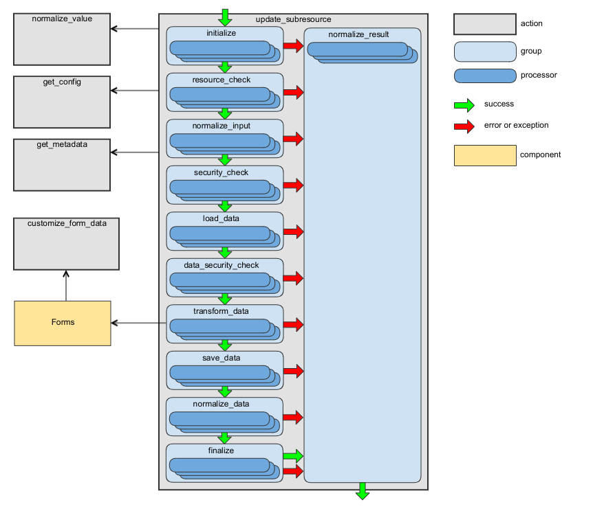
update_subresource Action 

Updates an entity or entities (depending on the association type) connected to an entity to which the sub-resource belongs. As this action does not have a default implementation, additional processors should be added, at least a processor that will build a form builder for your sub-resource. Take a look at BuildFormBuilder and BuildCollectionFormBuilder as examples of such processors. Use the request_target_class configuration option when request data are different from response data. Use the request_documentation_action configuration option when the request data documentation is different from the response data documentation.

The route name for REST API: oro_rest_api_subresource.

The URL template for REST API: /api/{entity}/{id}/{association}.

The HTTP method for REST API: PATCH.

The context class: ChangeSubresourceContext. See the SubresourceContext class for more details.

The main processor class: ChangeSubresourceProcessor.

Existing worker processors: processors.change_subresource.yml, processors.shared.yml. Run php bin/console oro:api:debug update_subresource to display the list of processors.

This action has the following processor groups:

Group Name

Responsibility of Processors

Description

initialize

Context initialization.

Processors from this group are executed during the generation of the API documentation.

resource_check

Checking whether the requested resource type is accessible via API.

normalize_input

Preparing the input data to be used by processors from the next groups.

security_check

Checking whether access to the requested resource type is granted.

load_data

Loading an entity object to be updated.

data_security_check

Checking whether access to the loaded data is granted.

transform_data

Building a Symfony Form and using it to transform and validate the request data.

save_data

Persisting an entity.

Use the customize_form_data action to modify and validate submitted data, and entities to be persisted into the database.

normalize_data

Converting the resulting entity into an array.

finalize

Final validation of the loaded data and adding response headers.

normalize_result

Building the action result.

The processors from this group are executed even if a processor from previous groups throws an exception. For implementation details, see NormalizeResultActionProcessor.

The following diagram shows the main data flow for this action:

Data flow for update_subresource action

See the handleUpdateSubresource method of RequestActionHandler as an example.

Below is an example of registering a processor to build a form builder:

acme.api.items.build_form_builder:
    class: Oro\Bundle\ApiBundle\Processor\Subresource\ChangeSubresource\BuildFormBuilder
    arguments:
        - '@oro_api.form_helper'
    tags:
        - { name: oro.api.processor, action: update_subresource, group: transform_data, association: items, parentClass: Acme\Bundle\DemoBundle\Entity\ShoppingList, priority: 100 }

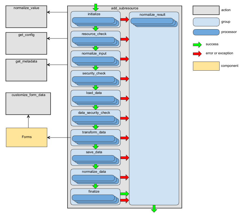
add_subresource Action 

Adds an entity or entities (depending on the association type) connected to an entity to which the sub-resource belongs. As this action does not have a default implementation, additional processors should be added, at least a processor that will build a form builder for your sub-resource. Take a look at BuildFormBuilder and BuildCollectionFormBuilder as examples of such processors. Use the request_target_class configuration option when request data are different from response data. Use the request_documentation_action configuration option when the request data documentation is different from the response data documentation.

The route name for REST API: oro_rest_api_subresource.

The URL template for REST API: /api/{entity}/{id}/{association}.

The HTTP method for REST API: POST.

The context class: ChangeSubresourceContext. See the SubresourceContext class for more details.

The main processor class: ChangeSubresourceProcessor.

Existing worker processors: processors.change_subresource.yml, processors.shared.yml. Run php bin/console oro:api:debug add_subresource to display the list of processors.

This action has the following processor groups:

Group Name

Responsibility of Processors

Description

initialize

Context initialization.

Processors from this group are executed during the generation of the API documentation.

resource_check

Checking whether the requested resource type is accessible via API.

normalize_input

Preparing the input data to be used by processors from the next groups.

security_check

Checking whether access to the requested resource type is granted.

load_data

Loading an entity object to be updated.

data_security_check

Checking whether access to the loaded data is granted.

transform_data

Building a Symfony Form and using it to transform and validate the request data.

save_data

Persisting an entity.

Use the customize_form_data action to modify and validate submitted data, and entities to be persisted into the database.

normalize_data

Converting the resulting entity into an array.

finalize

Adding response headers.

normalize_result

Building the action result.

The processors from this group are executed even if a processor from previous groups throws an exception. For implementation details, see NormalizeResultActionProcessor.

The following diagram shows the main data flow for this action:

Data flow for add_subresource actions

See the handleAddSubresource method of RequestActionHandler as an example.

Below is an example of registering a processor to build a form builder:

acme.api.items.build_form_builder:
    class: Oro\Bundle\ApiBundle\Processor\Subresource\ChangeSubresource\BuildFormBuilder
    arguments:
        - '@oro_api.form_helper'
    tags:
        - { name: oro.api.processor, action: add_subresource, group: transform_data, association: items, parentClass: Acme\Bundle\DemoBundle\Entity\ShoppingList, priority: 100 }

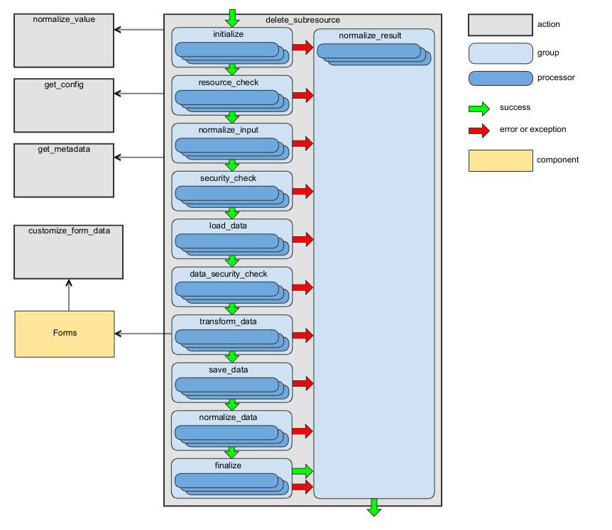
delete_subresource Action 

Deletes an entity or entities (depending on the association type) connected to an entity to which the sub-resource belongs. As this action does not have a default implementation, additional processors should be added, at least a processor that will build a form builder for your sub-resource. Take a look at BuildFormBuilder and BuildCollectionFormBuilder as examples of such processors. Use the request_target_class configuration option when request data are different from response data. Use the request_documentation_action configuration option when the request data documentation is different from the response data documentation.

The route name for REST API: oro_rest_api_subresource.

The URL template for REST API: /api/{entity}/{id}/{association}.

The HTTP method for REST API: DELETE.

The context class: ChangeSubresourceContext. See the SubresourceContext class for more details.

The main processor class: ChangeSubresourceProcessor.

Existing worker processors: processors.change_subresource.yml, processors.shared.yml. Run php bin/console oro:api:debug delete_subresource to display the list of processors.

This action has the following processor groups:

Group Name

Responsibility of Processors

Description

initialize

Context initialization.

Processors from this group are executed during the generation of the API documentation.

resource_check

Checking whether the requested resource type is accessible via API.

normalize_input

Preparing the input data to be used by processors from the next groups.

security_check

Checking whether access to the requested resource type is granted.

load_data

Loading an entity object to be updated.

data_security_check

Checking whether access to the loaded data is granted.

transform_data

Building a Symfony Form and using it to transform and validate the request data.

save_data

Persisting an entity.

Use the customize_form_data action to modify and validate submitted data, and entities to be persisted into the database.

normalize_data

Converting the resulting entity into an array.

finalize

Adding response headers.

normalize_result

Building the action result.

The processors from this group are executed even if a processor from previous groups throws an exception. For implementation details, see NormalizeResultActionProcessor.

The following diagram shows the main data flow for this action:

Data flow for delete_subresource action

See the handleDeleteSubresource method of RequestActionHandler as an example.

Below is an example of registering a processor to build a form builder:

acme.api.items.build_form_builder:
    class: Oro\Bundle\ApiBundle\Processor\Subresource\ChangeSubresource\BuildFormBuilder
    arguments:
        - '@oro_api.form_helper'
    tags:
        - { name: oro.api.processor, action: delete_subresource, group: transform_data, association: items, parentClass: Acme\Bundle\DemoBundle\Entity\ShoppingList, priority: 100 }

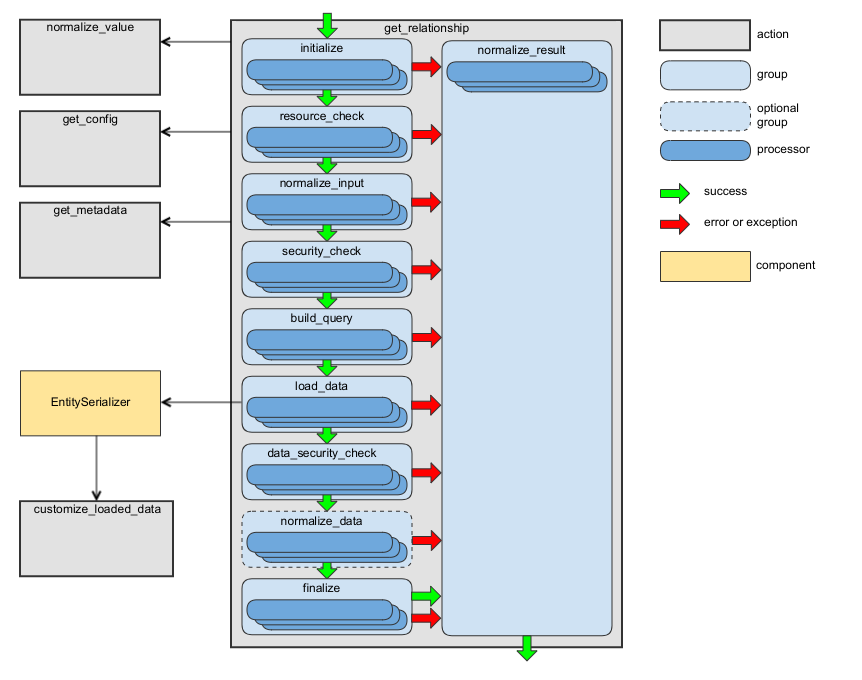
get_relationship Action 

This action retrieves an entity identifier (for the “to-one” relationship) or a list of entities’ identifiers (for the “to-many” relationship) connected to the entity by a given association. For more details, see the Fetching Relationships section of the JSON:API specification.

The route name for REST API: oro_rest_api_relationship.

The URL template for REST API: /api/{entity}/{id}/relationships/{association}.

The HTTP method for REST API: GET.

The context class: GetRelationshipContext. Also see SubresourceContext class for more details.

The main processor class: GetRelationshipProcessor.

Existing worker processors: processors.get_relationship.yml, processors.shared.yml. Run php bin/console oro:api:debug get_relationship to display the list of processors.

This action has the following processor groups:

Group Name

Responsibility of Processors

Description

initialize

Context initialization.

Processors from this group are executed during the generation of the API documentation.

resource_check

Checking whether the requested resource type is accessible via API.

normalize_input

Preparing the input data to be used by processors from the next groups.

security_check

Checking whether access to the requested resource type is granted.

build_query

Building a query to use to load data.

load_data

Loading data.

data_security_check

Checking whether access to the loaded data is granted.

normalize_data

Converting loaded data into an array.

In most cases, the processors from this group are skipped because the EntitySerializer loads most entities and returns already normalized data. For details see LoadEntityByEntitySerializer and LoadEntitiesByEntitySerializer.

finalize

Final validation of the loaded data and adding response headers.

normalize_result

Building the action result.

The processors from this group are executed even if a processor from previous groups throws an exception. For implementation details, see NormalizeResultActionProcessor.

The following diagram shows the main data flow for this action:

Data flow for get_relationship flow

See the handleGetRelationship method of RequestActionHandler as an example.

update_relationship Action 

This action changes an entity (for the “to-one” relationship) or completely replaces all entities (for the “to-many” relationship) connected to a given entity by a given association. For more details, see the Updating Relationships section of the JSON:API specification.

The route name for REST API: oro_rest_api_relationship.

The URL template for REST API: /api/{entity}/{id}/relationships/{association}.

The HTTP method for REST API: PATCH.

The context class: UpdateRelationshipContext. Also see SubresourceContext class for more details.

The main processor class: UpdateRelationshipProcessor.

Existing worker processors: processors.update_relationship.yml, processors.shared.yml. Run php bin/console oro:api:debug update_relationship to display the list of processors.

This action has the following processor groups:

Group Name

Responsibility of Processors

Description

initialize

Context initialization.

Processors from this group are executed during the generation of the API documentation.

resource_check

Checking whether the requested resource type is accessible via API.

normalize_input

Preparing the input data to be used by processors from the next groups.

security_check

Checking whether access to the requested resource type is granted.

load_data

Loading an entity object to be updated.

data_security_check

Checking whether access to the loaded data is granted.

transform_data

Building a Symfony Form and using it to transform and validate the request data.

save_data

Persisting an entity.

normalize_data

Converting the resulting relationship into an array.

finalize

Adding response headers.

normalize_result

Building the action result.

The processors from this group are executed even if a processor from previous groups throws an exception. For implementation details, see NormalizeResultActionProcessor.

See the handleUpdateRelationship method of RequestActionHandler as an example.

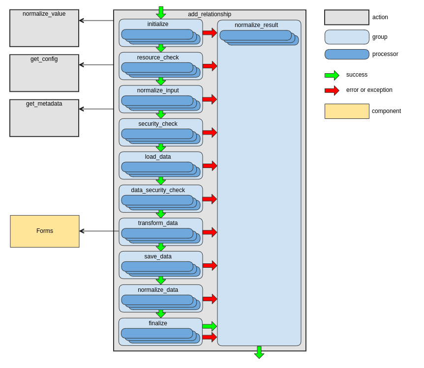
add_relationship Action 

This action adds one or several entities to a “to-many” relationship. For more details, see the Updating Relationships section of the JSON:API specification.

The route name for REST API: oro_rest_api_relationship.

The URL template for REST API: /api/{entity}/{id}/relationships/{association}.

The HTTP method for REST API: POST.

The context class: AddRelationshipContext. See the SubresourceContext class for more details.

The main processor class: AddRelationshipProcessor

Existing worker processors: processors.add_relationship.yml, processors.shared.yml or run php bin/console oro:api:debug add_relationship.

This action has the following processor groups:

Group Name

Responsibility of Processors

Description

initialize

Context initialization.

Processors from this group are executed during the generation of the API documentation.

resource_check

Checking whether the requested resource type is accessible via API.

normalize_input

Preparing the input data to be used by processors from the next groups.

security_check

Checking whether access to the requested resource type is granted.

load_data

Loading an entity object to be updated.

data_security_check

Checking whether access to the loaded data is granted.

transform_data

Building a Symfony Form and using it to transform and validate the request data.

save_data

Persisting an entity.

normalize_data

Converting the resulting relationship into an array.

finalize

Adding response headers.

normalize_result

Building the action result.

The processors from this group are executed even if a processor from previous groups throws an exception. For implementation details, see NormalizeResultActionProcessor.

The following diagram shows the main data flow for this action:

Data flow for add_relationship action

See the handleAddRelationship method of RequestActionHandler as an example.

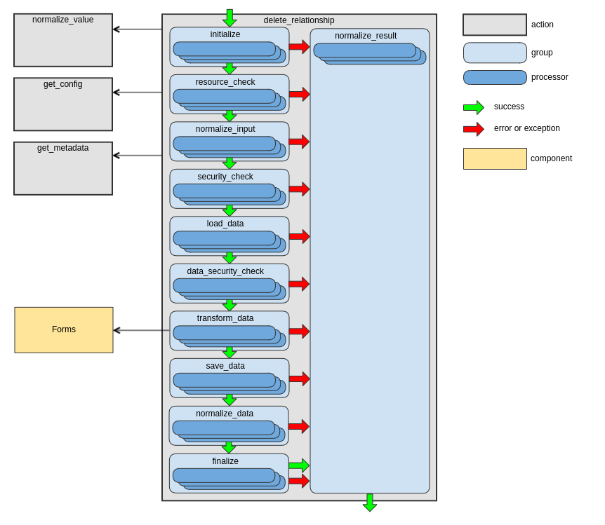
delete_relationship Action 

This action removes one or several entities from a “to-many” relationship. For more details, see the Updating Relationships section of the JSON:API specification.

The route name for REST API: oro_rest_api_relationship.

The URL template for REST API: /api/{entity}/{id}/relationships/{association}.

The HTTP method for REST API: POST.

The context class: AddRelationshipContext. See the SubresourceContext class for more details.

The main processor class: AddRelationshipProcessor.

Existing worker processors: processors.delete_relationship.yml, processors.shared.yml. Run php bin/console oro:api:debug delete_relationship to display the list of processors.

This action has the following processor groups:

Group Name

Responsibility of Processors

Description

initialize

Context initialization.

Processors from this group are executed during the generation of the API documentation.

resource_check

Checking whether the requested resource type is accessible via API.

normalize_input

Preparing the input data to be used by processors from the next groups.

security_check

Checking whether access to the requested resource type is granted.

load_data

Loading an entity object to be updated.

data_security_check

Checking whether access to the loaded data is granted.

transform_data

Building a Symfony Form and using it to transform and validate the request data.

save_data

Persisting an entity.

normalize_data

Converting the resulting relationship into an array.

finalize

Adding response headers.

normalize_result

Building the action result.

The processors from this group are executed even if a processor from previous groups throws an exception. For implementation details, see NormalizeResultActionProcessor.

The following diagram shows the main data flow for this action:

Data flow for delete_relationship action

See the handleDeleteRelationship method of RequestActionHandler as an example.

options Action 

This action retrieves the communication options for a resource. For more details, see the OPTIONS section of the HTTP specification.

This action is also intended CORS preflight requests for REST API. For more details, see the CORS Configuration section.

The HTTP method for REST API: OPTIONS.

The context class: OptionsContext.

The main processor class: OptionsProcessor.

Existing worker processors: processors.options.yml, processors.shared.yml. Run php bin/console oro:api:debug options to list the processors.

This action has the following processor groups:

Group Name

Responsibility of Processors

Description

initialize

Context initialization.

Processors from this group are executed during the generation of the API documentation.

resource_check

Checking whether the requested resource type is accessible via API and validating the request parameters.

normalize_result

Building the action result.

The processors from this group are executed even if a processor from previous groups throws an exception. For implementation details, see NormalizeResultActionProcessor.

See the handleOptionsItem, handleOptionsList, handleOptionsSubresource and handleOptionsRelationship methods of RequestActionHandler as examples.

Auxiliary Actions 

customize_loaded_data Action 

This action makes modifications to the data loaded by the get, get_list and get_subresource actions.

The context class: CustomizeLoadedDataContext.

The main processor class: CustomizeLoadedDataProcessor.

An example of a processor used to modify the loaded data is ComputePrimaryField or Add a Computed Field. Run php bin/console oro:api:debug customize_loaded_data to display other processors registered in this action.

The collection tag attribute can be used for processors of this action to process all primary entities in get_list or get_subresource actions or all entities in to-many associations for get, get_list or get_subresource actions. An example of a case when using this attribute can be helpful if you want to execute one SQL query for all entities in a collection to get additional data instead of executing a separate SQL query for each entity in a collection. The default value the collection tag attribute is false. An example of a processor that should be executed to a whole collection:

services:
    acme.api.process_my_collection:
        class: Acme\Bundle\DemoBundle\Api\Processor\ProcessMyCollection
        tags:
            - { name: oro.api.processor, action: customize_loaded_data, collection: true, class: Acme\Bundle\DemoBundle\Entity\MyEntity }

Important

The collection elements are an associative array, and processors responsible for customizing the collection must keep keys in this array without changes.

Note

All processors for this action have the identifier_only tag attribute set to false. It means that such processors are not executed when loading relationships. If your processor should be executed when loading the relationships, set the identifier_only tag attribute to true. If your processor should be executed when loading relationships, primary, and included entities, set the identifier_only tag attribute to null. For example:

services:
    acme.api.compute_my_field:
        class: Acme\Bundle\DemoBundle\Api\Processor\ComputeMyField
        tags:
            - { name: oro.api.processor, action: customize_loaded_data, identifier_only: true, class: Acme\Bundle\DemoBundle\Entity\MyEntity }

Note

The identifier_only tag attribute is not supported if the collection tag attribute equals true. All processors intended to modify collections are executed when loading primary entities and entities in to-many associations, even if only the identifier field is requested.

Note

The ValueTransformer can be used in customize_loaded_data processors to convert a value to a format suitable for the API response.

customize_form_data Action 

Makes modification and validation of submitted data, and entities to be persisted in the database by the create, update, update_relationship, add_relationship and delete_relationship actions.

The context class: CustomizeFormDataContext.

The main processor class: CustomizeFormDataProcessor.

This action is executed when the following Events are dispatched:

Event Name

Description

pre_submit

This event is dispatched at the beginning of the Form::submit() method.

submit

This event is dispatched after the Form::submit() method has submitted and mapped the children, and after reverse transformation to normalized representation.

post_submit

This event is dispatched at the very end of the Form::submit().

pre_validate

This event is dispatched at the end of the form submitting process, just before data validation. It can be used to final form data correcting after all listeners, except data validation listener, are executed and all relationships between submitted data are set.

post_validate

This event is dispatched at the end of the form submitting process, just after data validation. It can be used to finalize the form after all listeners, including the data validation listener, are executed. E.g. it can be used to correct form validation result.

pre_flush_data

This event is dispatched after the database transaction is open but before data are flushed into the database. Do not call EntityManager::persist() and EntityManager::remove() during handling of this event, use addAdditionalEntity() and addAdditionalEntityToRemove() methods of the context instead.

post_flush_data

This event is dispatched after data are successfully flushed into the database but before the database transaction is committed.

post_save_data

This event is dispatched after data are successfully flushed into the database, and the database transaction is committed. It can be used to perform some not crucial operations after data are saved into the database. It means that failure of these operations will not roll back data saved into the database.

rollback_validated_request

This event is dispatched before the database transaction is rolled back for API requests with a meta validate operation flag.

Note

All these events use the same context, so it can be used to share data between events.

Note

When a request contains included entities, these events are dispatched for the included entities first and then for the primary entity. Each entity has its own context. Use the getSharedData() method of the Context class to share data between events for different entities.

An example of a processor used to modify the submitted data is MapPrimaryField. You can also run php bin/console oro:api:debug customize_form_data to display other processors registered in this action.

get_config Action 

This action retrieves a configuration of an entity.

The context class: ConfigContext.

The main processor class: ConfigProcessor.

Existing worker processors: processors.get_config.yml. Run php bin/console oro:api:debug get_config to see the list of processors.

Additionally, ConfigProvider was created to make usage of this action as easy as possible.

Example:

/** @var ConfigProvider $configProvider */
$configProvider = $container->get('oro_api.config_provider');
$config = $configProvider->getConfig($entityClassName, $version, $requestType, $configExtras);

get_metadata Action 

This action retrieves the metadata of an entity.

The context class: MetadataContext.

The main processor class: MetadataProcessor.

Existing worker processors: processors.get_metadata.yml. Run php bin/console oro:api:debug get_metadata to see the list of processors.

Additionally, MetadataProvider was created to make usage of this action as easy as possible.

Example:

/** @var MetadataProvider $metadataProvider */
$metadataProvider = $container->get('oro_api.metadata_provider');
$metadata = $metadataProvider->getMetadata($entityClassName, $version, $requestType, $entityConfig, $metadataExtras);

normalize_value Action 

This action converts an input value to a requested data type.

The context class: NormalizeValueContext.

The main processor class: NormalizeValueProcessor.

Existing worker processors: processors.normalize_value.yml. Run php bin/console oro:api:debug normalize_value to see the list of processors.

Additionally, ValueNormalizer and ValueNormalizerUtil were created to make usage of this action as easy as possible.

Example:

/** @var ValueNormalizer $valueNormalizer */
$valueNormalizer = $container->get('oro_api.metadata_provider');
$normalizedValue = $valueNormalizer->normalizeValue($value, $dataType, $requestType);

Note

The ValueNormalizer is intended to process input values only. In case you need to convert a value for the API response, use ValueTransformer.

collect_resources Action 

This action gets a list of all resources accessible via the API.

The context class: CollectResourcesContext.

The main processor class: CollectResourcesProcessor.

Existing worker processors:processors.collect_resources.yml. Run php bin/console oro:api:debug collect_resources to see the list of processors.

Additionally, ResourcesProvider was created to make it as easy as possible to use this action.

Example:

/** @var ResourcesProvider $resourcesProvider */
$resourcesProvider = $container->get('oro_api.resources_provider');
// get all API resources
// (all resources are configured to be used in API, including not accessible resources)
$resources = $resourcesProvider->getResources($version, $requestType);
// get class names of all API resources accessible through API
$accessibleResources = $resourcesProvider->getAccessibleResources($version, $requestType);
// check whether an entity is configured to be used in API
$isKnown = $resourcesProvider->isResourceKnown($entityClass, $version, $requestType);
// check whether an entity is accessible through API
$isAccessible = $resourcesProvider->isResourceAccessible($entityClass, $version, $requestType);
// check whether an entity is accessible as an association in API
$isAccessibleAsAssociation = $resourcesProvider->isResourceAccessibleAsAssociation($entityClass, $version, $requestType);
// check whether an entity does not have an identifier field
$isResourceWithoutIdentifier = $resourcesProvider->isResourceWithoutIdentifier($entityClass, $version, $requestType);

collect_subresources Action 

This action retrieves a list of all sub-resources accessible via the API for a given entity type.

The context class: CollectSubresourcesContext.

The main processor class: CollectSubresourcesProcessor.

Existing worker processors: processors.collect_subresources.yml. Run php bin/console oro:api:debug collect_subresources to see the list of processors.

Additionally, SubresourcesProvider was created to make usage of this action as easy as possible.

Example:

/** @var SubresourcesProvider $subresourcesProvider */
$subresourcesProvider = $container->get('oro_api.subresources_provider');
// get all sub-resources for a given entity
$entitySubresources = $subresourcesProvider->getSubresources($entityClass, $version, $requestType);

not_allowed Action 

This action builds a response for the case when a request does not match any public action. An example of such a case can be a REST API request with an unsupported HTTP method.

This action does not have its own context and processor classes. It can work with any context class based on Context class, and any public action processor can process it. The processor to be used depends on the request attributes.

Run php bin/console oro:api:debug not_allowed to list the processors.

This action has the following processor groups:

Group Name

Responsibility of Processors

Description

initialize

Context initialization.

build_response

Building the action response body, if the current request type requires it.

normalize_result

Building the action result.

The processors from this group are executed even if a processor from previous groups throws an exception. For implementation details, see NormalizeResultActionProcessor.

See the handleNotAllowedItem, handleNotAllowedList, handleNotAllowedSubresource and handleNotAllowedRelationship methods of RequestActionHandler as examples.

unhandled_error Action 

This action builds a response for the case when an unexpected error happens before any public action is started.

The context class: this action does not have its own context class, and it uses the Context class.

The main processor class: UnhandledErrorProcessor.

Run php bin/console oro:api:debug unhandled_error to list the processors.

This action has the following processor groups:

Group Name

Responsibility of Processors

Description

initialize

Context initialization.

normalize_result

Building the action result.

The processors from this group are executed even if a processor from previous groups throws an exception. For implementation details, see NormalizeResultActionProcessor.

See the handleUnhandledError method of RequestActionHandler as an example.

batch_update Action 

This action updates or creates a set of entities of the same type that are part of an asynchronous batch operation. It is triggered by the update_list action.

The context class: BatchUpdateContext.

The main processor class: BatchUpdateProcessor.

Existing worker processors:processors.batch_update.yml. Run php bin/console oro:api:debug batch_update to see the list of processors.

This action has the following processor groups:

Group Name

Responsibility of Processors

Description

initialize

Context initialization.

finalize

Adding response headers.

save_data

Persisting entities.

save_errors

Persisting found errors.

normalize_result

Building the action result.

The processors from this group are executed even if a processor from previous groups throws an exception. For implementation details, see ByStepNormalizeResultActionProcessor.

The following diagram shows the main data flow for this action:

Data flow for batch_update action

See BatchUpdateHandler as an example.

batch_update_item Action 

This action creates or updates an entity that is part of an asynchronous batch operation. It is used by the batch_update action.

The context class: BatchUpdateItemContext.

The main processor class: BatchUpdateItemProcessor.

Existing worker processors:processors.batch_update_item.yml. Run php bin/console oro:api:debug batch_update_item to see the list of processors.

This action has the following processor groups:

Group Name

Responsibility of Processors

Description

initialize

Context initialization.

transform_data

Converts the request data to entity object.

normalize_result

Building the action result.

The processors from this group are executed even if a processor from previous groups throws an exception. For implementation details, see ByStepNormalizeResultActionProcessor.

The following diagram shows the main data flow for this action:

Data flow for batch_update_item action

See BatchUpdateItem as an example.

Context Class 

The Context class is used as a superclass for the context classes of CRUD actions such as get, get_list, create, update, delete, and delete_list.

General methods:

  • getClassName() - Retrieves the fully-qualified class name of an entity.

  • setClassName(className) - Sets fully-qualified class name of an entity.

  • getRequestHeaders() - Retrieves the request headers.

  • setRequestHeaders(parameterBag) - Sets an object to use for accessing the request headers.

  • getResponseHeaders() - Retrieves the response headers.

  • setResponseHeaders(parameterBag) - Sets an object to use for accessing accessing the response headers.

  • getResponseStatusCode() - Retrieves the response status code.

  • setResponseStatusCode(statusCode) - Sets the response status code.

  • isSuccessResponse() - Indicates whether a result document represents a success response.

  • getResponseDocumentBuilder() - Retrieves the response document builder.

  • setResponseDocumentBuilder(documentBuilder) - Sets the response document builder.

  • getFilters() - Retrieves a list of filters to set additional restrictions to a query used to retrieve the entity data.

  • getFilterValues() - Retrieves a collection of the FilterValue objects that contains all incoming filters.

  • setFilterValues(accessor) - Sets an object to use for accessing the incoming filters.

  • isMainRequest() - Indicates whether the current action processes a main API request or is executed as part of another action.

  • setMainRequest(main) - Sets a flag that indicates the current action processes a main API request or is executed as part of another action.

  • isCorsRequest() - Indicates whether the current request is CORS request.

  • setCorsRequest(cors) - Sets a flag indicates whether the current request is CORS request.

  • isHateoasEnabled() - Indicates whether HATEOAS is enabled.

  • setHateoas(flag) - Sets a flag indicates whether HATEOAS is enabled.

  • hasQuery() - Checks whether a query used to get the result data exists.

  • getQuery() - Retrieves a query used to get result data.

  • setQuery(query) - Sets a query used to get result data.

  • getCriteria() - Retrieves the Criteria object that sets additional restrictions to a query used to retrieve the entity data.

  • setCriteria(criteria) - Sets the Criteria object that sets additional restrictions to a query used to retrieve the result data.

  • getAllEntities(primaryOnly = false) - Gets all entities, primary and included ones, that are processing by an action.

  • hasErrors() - Checks whether any error happened when processing an action.

  • getErrors() - Retrieves all errors that occurred during the processing of an action.

  • addError(error) - Registers an errors.

  • resetErrors() - Removes all errors.

  • isSoftErrorsHandling() - Retrieves a value that indicates whether to stop the further processing or throw an exception in case of error.

  • setSoftErrorsHandling(softErrorsHandling) - Sets a value that indicates whether to stop the further processing or throw an exception in case of error.

  • setProcessed(operationName) - Marks work as done. In most cases, this method is unnecessary because it is easy to determine when work is already complete by checking the state of a context. However, if a processor performs complex work, it might be required to mark it as already done directly.

  • clearProcessed(operationName) - Marks work as not yet done.

  • isProcessed(operationName) - Checks whether work is already done.

  • getSharedData() - Retrieves an object used to share data between a primary action and actions executed as part of this action. Also, this object can be used to share data among different kinds of child actions.

  • setSharedData(parameterBag) - Sets an object used to share data.

  • getNormalizationContext() - Gets a context for response data normalization.

  • getInfoRecords() - Gets a list of records containing additional information about collections, e.g., the “has_more” flag in such a record indicates whether a collection has more records than was requested.

  • setInfoRecords(infoRecords) - Sets a list of records containing additional information about collections, e.g., the “has_more” flag in such a record indicates whether a collection has more records than was requested.

  • addInfoRecord(key, value) - Adds a record that contains an additional information about collections.

  • addAssociationInfoRecords(propertyPath, infoRecords) - Adds records that contain an additional information about a collection valued association.

  • getNotResolvedIdentifiers() - Gets all not resolved identifiers.

  • addNotResolvedIdentifier(path, identifier) - Adds an identifier that cannot be resolved.

  • removeNotResolvedIdentifier(path) - Removes an identifier that cannot be resolved.

Entity configuration-related methods:

  • getConfigExtras() - Retrieves a list of requests for configuration data.

  • setConfigExtras(extras) - Sets a list of requests for configuration data.

  • hasConfigExtra(extraName) - Checks whether some configuration data is requested.

  • getConfigExtra(extraName) - Retrieves a request for configuration data by its name.

  • addConfigExtra(extra) - Adds a request for some configuration data.

  • removeConfigExtra(extraName) - Removes a request for some configuration data.

  • getConfigSections() - Retrieves names of all requested configuration sections.

  • hasConfig() - Checks whether a configuration of an entity exists.

  • getConfig() - Retrieves a configuration of an entity.

  • setConfig(config) - Sets a custom configuration of an entity. This method can be used to override the default configuration of an entity completely.

  • hasConfigOfFilters(initialize) - Checks whether an entity has a configuration of filters.

  • getConfigOfFilters() - Retrieves a configuration of filters for an entity.

  • setConfigOfFilters(config) - Sets a custom configuration of filters. This method can be used to override the default configuration of filters completely.

  • hasConfigOfSorters(initialize) - Checks whether an entity has a configuration of sorters.

  • getConfigOfSorters() - Retrieves a configuration of sorters for an entity.

  • setConfigOfSorters(config) - Sets a custom configuration of sorters. This method can be used to override the default configuration of sorters completely.

  • hasConfigOf(configSection, initialize) - Checks whether a configuration of the given section exists.

  • getConfigOf(configSection) - Retrieves a configuration from the given section.

  • setConfigOf(configSection, config) - Sets a configuration for the given section. This method can be used to override the default configuration for the given section completely.

Entity metadata-related methods:

  • hasIdentifierFields() - Checks whether metadata of an entity has at least one identifier field.

  • getMetadataExtras() - Retrieves a list of requests for additional metadata info.

  • setMetadataExtras(extras) - Sets a list of requests for additional metadata info.

  • hasMetadataExtra() - Checks whether some additional metadata info is requested.

  • addMetadataExtra(extra) - Adds a request for some additional metadata info.

  • removeMetadataExtra(extraName) - Removes a request for some additional metadata info.

  • hasMetadata() - Checks whether metadata of an entity exists.

  • getMetadata() - Retrieves metadata of an entity.

  • setMetadata(metadata) - Sets metadata of an entity. This method can be used to override the default metadata of an entity completely.

SubresourceContext Class 

The SubresourceContext class is used as a superclass for the context classes of sub-resources related actions such as get_subresource, get_relationship, update_relationship, add_relationship and delete_relationship. This class provides methods to work with parent entities in addition to the Context class.

General methods:

  • getParentClassName() - Retrieves the fully-qualified class name of the parent entity.

  • setParentClassName(className) - Sets fully-qualified class name of the parent entity.

  • getParentId() - Retrieves an identifier of the parent entity.

  • setParentId(parentId) - Sets an identifier of the parent entity.

  • getAssociationName() - Retrieves an association name that represents a relationship.

  • setAssociationName(associationName) - Sets an association name that represents a relationship.

  • isCollection() - Indicates an association that represents the “to-many” or “to-one” relationship.

  • setIsCollection(value) - Sets a flag that indicates whether an association represents “to-many” or “to-one” relationship.

  • hasParentEntity() - Checks whether the parent entity exists in the context.

  • getParentEntity() - Retrieves the parent entity object.

  • setParentEntity(parentEntity) - Sets the parent entity object.

Parent entity configuration-related methods:

  • getParentConfigExtras() - Retrieves a list of requests for configuration data for the parent entity.

  • setParentConfigExtras(extras) - Sets a list of requests for configuration data for the parent entity.

  • hasParentConfig() - Checks whether a configuration of the parent entity exists.

  • getParentConfig() - Retrieves a configuration of the parent entity

  • setParentConfig(config) - Sets a custom configuration of the parent entity. This method can be used to completely override the default configuration of the parent entity.

Parent entity metadata-related methods:

  • getParentMetadataExtras() - Retrieves a list of requests for additional metadata info for the parent entity.

  • setParentMetadataExtras(extras) - Sets a list of requests for additional metadata info for the parent entity.

  • hasParentMetadata() - Checks whether metadata of the parent entity exists.

  • getParentMetadata() - Retrieves metadata of the parent entity.

  • setParentMetadata(metadata) - Sets metadata of the parent entity. This method can be used to override the default metadata of the parent entity completely.

Creating a New Action 

To create a new action, to create two classes:

  • context - This class represents a context in the scope of which an action is executed. An instance of this class is used to store the input and output data and share data between processors. This class must extend ApiContext. Depending on your needs, you can use another classes derived from ApiContext, for example Context, SingleItemContext or ListContext.

  • main processor - This class is the main entry point for an action and is responsible for creating an instance of the context class and executing all worker processors. This class must extend ActionProcessor and implement the createContextObject method. Depending on your needs, you can use other classes derived from ActionProcessor, for example, NormalizeResultActionProcessor.

namespace Acme\Bundle\DemoBundle\Api\Processor;

use Oro\Bundle\ApiBundle\Processor\ApiContext;

class MyActionContext extends ApiContext
{
}
namespace Acme\Bundle\DemoBundle\Api\Processor;

use Oro\Component\ChainProcessor\ActionProcessor;

class MyActionProcessor extends ActionProcessor
{
    #[\Override]
    protected function createContextObject(): MyActionContext
    {
        return new MyActionContext();
    }
}

Additionally, you need to register your processor in the dependency injection container:

acme.my_action.processor:
    class: Acme\Bundle\DemoBundle\Api\Processor\MyActionProcessor
    public: false
    arguments:
        - '@oro_api.processor_bag'
        - my_action # the name of an action

If you need to create groups for your action, register them in the ApiBundle configuration. To do this, add Resources/config/oro/app.yml to your bundle, for example:

oro_api:
    actions:
        my_action:
            processing_groups:
                initialize:
                    priority: -10
                load_data:
                    priority: -20
                finalize:
                    priority: -30

Note

The priority attribute is used to control the order in which groups of processors are executed. The higher the priority, the earlier a group of processors is executed. The default value is 0. The possible range is from -254 to 252. For details on processor creation, see the Processors section.